Customer Hub CMS User Guide
Breadcrumbs

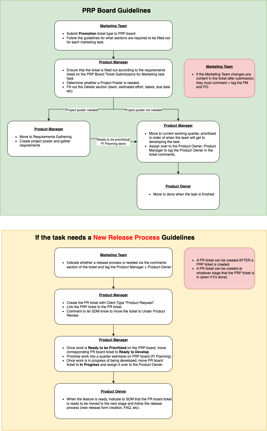
PRP Board Ticket Submission for Marketing

Workflow

Untitled Diagram-1752139160079.drawio.png

How to Log the Jira Ticket

  1. Access the PRP Jira board.

  2. Click the Create button. A Create issue page will pop up.

  3. Fill in the fields per the instructions below. Once you’re done with the form, click Create and your task will follow the workflow process.

Field

Notes

Project

Ensure that Platform Request Planning (PRP) is selected from the drop down menu.

Work Type

Choose Promotion.

Status

Ensure that Backlog is selected from the drop down menu.

Summary

Input a title.

Attachment

Attach any further documentation for context.

Linked Work Items

Ignore.

Description

Use this format for the description; all four sections must be filled out.

Issue

Briefly describe what the problem is.

Scenario

Explain what steps you took before the problem happened/or Explain what was happening before or what led to the need for this task. 

Actual Result

Describe what actually happened/or Describe what's actually happening right now/or Describe what's missing right now

Expected Result

Describe your expectations after dev work

Priority

Assign a priority level for the task.

Guidelines:

  • High

    • Critical issue, has present day implications.

    • Need it done within the next week.

  • Medium

    • Can foresee it being a problem in/task for the near future.

    • Need it done within the quarter.

  • Low

    • Needs to be done at some point, but there's no indication for when.

    • Can be slotted in as work whenever there’s capacity.

Assignee

Assign to Product Manager - Barbie Lin

Ignore all fields except for those listed below.

Deployment Time (with time zone)

Indicate a time with a time zone.

eg. 14:00 GMT+8

Currency

Choose the currency (multi-choice).